Kirjaudu sisään
  • Hinnat
  • Tuki

  • Vaihda teema

Translate not found: free trial for 14 days
Aloita nyt, valitse suunnitelma myöhemmin.

Translate not found: no credit card required no obligation no risk
Tiimi 3
69.90
Ilmainen
kuukaudessa
  • 10 osallistujat
  • 10 Translate not found: projects3
  • 10 Translate not found: gb Translate not found: per_team
  • Translate not found: roles_and_chats
  • Translate not found: ai-services
  • Translate not found: integra
Translate not found: free trial for 14 days
Aloita nyt, valitse suunnitelma myöhemmin.
Translate not found: no credit card required no obligation no risk
Tiimi 3
69.90
Ilmainen
kuukaudessa
  • 10 osallistujat
  • 10 Translate not found: projects3
  • 10 Translate not found: gb
  • Translate not found: roles_and_chats
  • Translate not found: ai-services
  • Translate not found: integra
Translate not found: ai_
CRM
Translate not found: services_for_business

Kaikki on työssä Translate not found: together

Translate not found: projects_people_knowledge_and_much_more_a_platform_that_makes_things_easier

Aloita
Tuotteet

Translate not found: set_up_your_workspace työtila

Translate not found: from_workflow_tools_to_connections_and_beyond_theres_much_more_to_explore

Gantt-kaaviot

Translate not found: the_gantt_chart_clearly_shows_the_project_plan

Laudat

Translate not found: interactive_online_whiteboard_for_teamwork_

Kanban

Translate not found: visualize_the_workflow

Tehtäväluettelot

Translate not found: all_tasks_are_in_front_of_your_eyes_add

Kalenteri

Translate not found: projects_tasks_and_events_in_one_overview

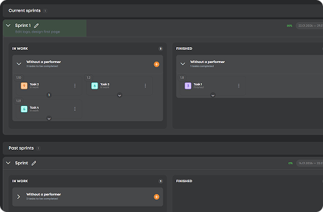
Translate not found: sprints

Translate not found: flexible_planning_without_progress_in_real_time

CRM

Translate not found: set_up_a_crm_structur

  • Suunnittele tarkasti Gantt-kaaviot
    Translate not found: schedule_adjust_and_track_relations_to_ensure_that_projects_stay_on_time_
  • Järjestä Työ Laudat
    Translate not found: structure_projects_monitor_progress_and_keep_everything_under_control
  • Translate not found: visualize_workflows Kanban
    Translate not found: flexible_boards_where_tasks_flow_priorities_stand_out_and_progress_stays_visible
  • Tallenna jokainen tehtävä Tehtävälistat
    Nopeista muistiinpanoista suuriin tavoitteisiin, jokainen tehtävä saapuu yhteen paikkaan ja hoidetaan.
  • Aikaan keskittyminen Kalenteri
    Suunnitella, aikatauluttaa ja koordinoida määräaikoja ja kokouksia, jotta kaikki pysyy synkronoituna.
  • Translate not found: focus_on_tasks Translate not found: sprints
    Translate not found: keep_the_team_focused_more_r_speed
  • Translate not found: work_anywhere CRM
    Translate not found: one_space_to_post_projects_connect_with_talent_and_build_results_together
  • Suunnittele tarkasti

    Gantt-kaaviot

    Translate not found: schedule_adjust_and_track_relations_to_ensure_that_projects_stay_on_time_
    Translate not found: learn_more
  • Järjestä Työ

    Laudat

    Translate not found: structure_projects_monitor_progress_and_keep_everything_under_control
    Translate not found: learn_more
  • Translate not found: visualize_workflows

    Kanban

    Translate not found: flexible_boards_where_tasks_flow_priorities_stand_out_and_progress_stays_visible
    Translate not found: learn_more
  • Tallenna jokainen tehtävä

    Tehtäväluettelot

    Nopeista muistiinpanoista suuriin tavoitteisiin, jokainen tehtävä saapuu yhteen paikkaan ja hoidetaan.
    Translate not found: learn_more
  • Aikaan keskittyminen

    Kalenteri

    Suunnitella, aikatauluttaa ja koordinoida määräaikoja ja kokouksia, jotta kaikki pysyy synkronoituna.
    Translate not found: learn_more
  • Translate not found: focus_on_tasks

    Translate not found: sprints

    Translate not found: flexible_planning_without_progress_in_real_time
    Translate not found: learn_more
  • Translate not found: work_anywhere

    CRM

    Translate not found: one_space_to_post_projects_connect_with_talent_and_build_results_together
    Translate not found: learn_more

Translate not found: unite_projects_teams_and_talents_on_platform_built_for_successful_work_all_the_gears_of_your_projects_spinning_in_one_place_together

Kokeile nyt
  • Kanban
  • Laudat
  • Gantt-kaaviot
  • Translate not found: sprints
  • Translate not found: documents
  • Taulukot
  • Kalenteri
  • Raportit
  • Translate not found: wikis
  • CRM
  • Translate not found: ai_
Hyödyt

Translate not found: your_command_center_for_effective_work Translate not found: effective_work

Translate not found: workspace_full_of_smart_moves_turn_small_sparks_into_big_projects

Kaikki yhdessä -projektimoottori

Translate not found: plan_track_and_adjust_projects_without_switching_apps_ensuring_smoother_workflows
Rekisteröidy nyt
Tehokkuus

Translate not found: all_your_projects_under_one_roof

Suunnittelusta palkkaamiseen
Aloita ilmaiseksi
Translate not found: chat_share_files_and_coordinate_across_teams_keep_all_discussions_files_and_updates_in_one_place

Translate not found: hire_smart_work_smooth

Translate not found: instantly_find_and_assign_tasks_to_skilled_freelancers_ensuring_projects_move_forward_efficiently_while_maintaining_quality
Translate not found: plan1
Translate not found: track
Translate not found: deliver
UKK

Translate not found: got_questionsMeillä on sinut.

Translate not found: our_mission_is_to_make_work_effortless_and_that_includes_guidance_for_closer_look_at_every_detail_check_out_our_full_faq_section_read_more_answers_
Miten ZIO eroaa muista?
Translate not found: zio_is_a_single_platform_combined_crm
Translate not found: who_is_zio_built_for__individuals_teams_or_companies
Translate not found: zio_is_designed_for_teams_and_entrepreneurs
Kuinka paljon ZIO maksaa?
Translate not found: zio_offers_8_personalized_pricing_plans_for_different_types_of_teams_from_19__to_495___choose_your_perfect_fit_learn_more_about_it_in_tariffs___tab Translate not found: tariffs_
Voinko käyttää ZIO:a ilmaiseksi?
Tietysti! Et tarvitse ostaa mitään, jos et tarvitse työskennellä ZIO-työtilassa tiimin kanssa, mutta jos tarvitset — kokeile ensin ilmaista suunnitelmaamme ja päivitä se sitten milloin tahansa tarpeidesi kasvaessa.
Translate not found: how_do_for_business
Translate not found: just_create_crm_will_work
Mitkä maksuvaihtoehdot ovat saatavilla ZIO:ssa?
Translate not found: zio_offers_secure_online_payments_with_multiple_options_you_can_pay_in_usd_or_rub_depending_on_your_preferences_and_all_transactions_are_processed_safely_within_the_platform
Onko turvallista hallita projekteja ja maksuja ZIO:ssa?
Ehdottomasti! ZIO käyttää alan standardin mukaisia turvallisuusmittauksia suojatakseen tietosi ja liiketoimesi, jotta voit keskittyä työsi tekemiseen ilman huolia.